各ステップに移動する場合はこちらをクリック
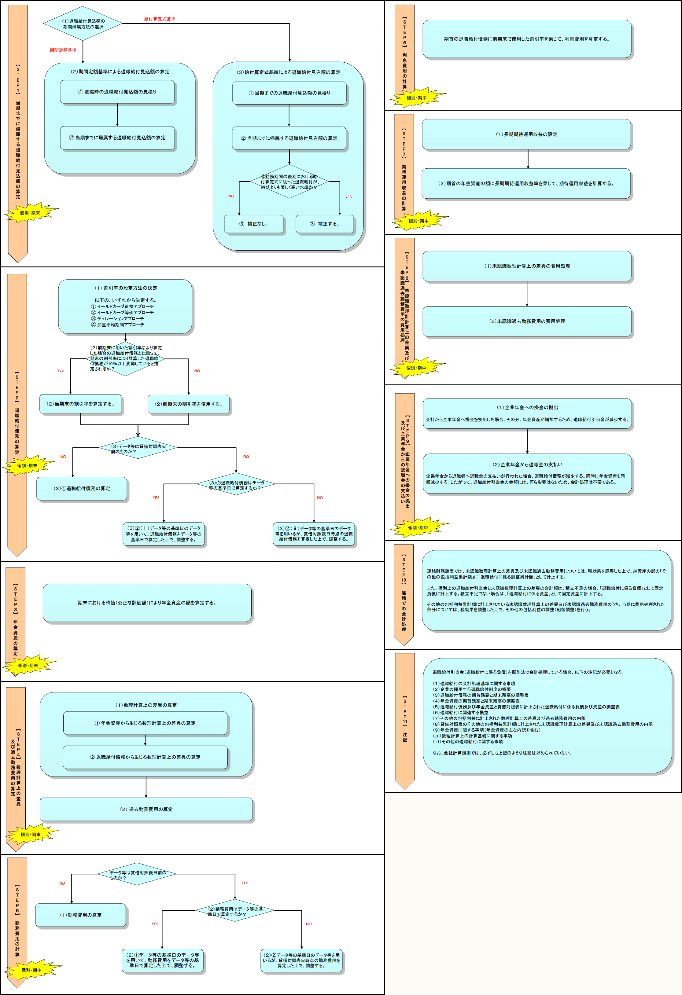
【STEP11】注記
※画像をクリックすると、大きい画像が開きます。

退職給付引当金(退職給付に係る負債)を原則法で会計処理している場合、以下の注記が必要となる(基準30)。
(1) 退職給付の会計処理基準に関する事項
(2) 企業の採用する退職給付制度の概要
(3) 退職給付債務の期首残高と期末残高の調整表
(4) 年金資産の期首残高と期末残高の調整表
(5) 退職給付債務及び年金資産と貸借対照表に計上された退職給付に係る負債及び資産の調整表
(6) 退職給付に関連する損益
(7) その他の包括利益に計上された数理計算上の差異及び過去勤務費用の内訳
(8) 貸借対照表のその他の包括利益累計額に計上された未認識数理計算上の差異及び未認識過去勤務費用の内訳
(9) 年金資産に関する事項(年金資産の主な内訳を含む)
(10) 数理計算上の計算基礎に関する事項
(11) その他の退職給付に関する事項
なお、会社計算規則では、必ずしも上記のような注記は求められていない。
* * *
以上、11のステップをまとめたフロー・チャートを再掲する。
※画像をクリックすると、別ウィンドウでPDFが開きます。

【参考】
企業会計審議会
- 企業会計基準第26号「退職給付に関する会計基準」※PDFファイル
- 企業会計基準適用指針第25号「退職給付に関する会計基準の適用指針」※PDFファイル
公益社団法人 日本年金数理人会・公益社団法人 日本アクチュアリー会
- 「退職給付会計 数理実務基準・数理実務ガイダンス」※PDFファイル
(了)
「フロー・チャートを使って学ぶ会計実務 」は、毎月最終週に掲載されます。
